ams OSRAM CMV12000 Image Sensors
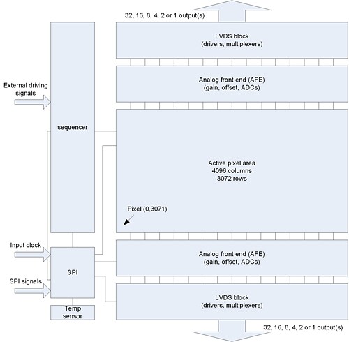
ams OSRAM CMV12000 Image Sensors are global shutter CMOS image sensors with 4096px x 3072px in an Advanced Photo System Type C (APS-C) optical format. This format supports super HD imaging (4k). The image array consists of 5.5µm x 5.5µm pipelined global shutter pixels. These pixels allow exposure during readout while performing CDS operation, significantly reducing fixed pattern and dark noise. CMV12000 has 64 digital low voltage differential signaling (LVDS) serial outputs running at 600Mbps, resulting in a 300fps frame rate at full-resolution in 10-bit mode. Higher frame rates can be achieved in row-windowing mode or row-subsampling mode. The image sensor integrates a programmable gain amplifier and offsets regulation. The operation modes are all programmable using an SPI interface. A programmable onboard sequencer generates all internal exposure and readout timings. External triggering and exposure programming are also possible. Extended optical dynamic range on the CMV12000 can be achieved by multiple integrated high dynamic range modes. A 12-bit per pixel mode is available at reduced frame rates.Features
- Pipelined global shutter type with true CDS
- Region of Interest (ROI) windowing capability with up to 32 separate ROIs, row based only
- X-Y mirroring function
- Multiplexable output channels: 32, 16, 8, 4, or 2 possible
- Multiple High Dynamic Range (HDR) modes up to 90dB
- On-chip temperature sensor and timing generation
- SPI programmable
- 3.3V signaling
- Monochrome and Bayer (RGB) configuration
- RoHS compliant
Applications
- Machine vision
- Motion control
- Traffic monitoring
- High speed inspection
- Broadcast
Specifications
- Resolution 12MP - 4096 (H) x 3072 (V)
- Pixel size: 5.5µm x 5.5µm
- Optical format: Advanced Photo System Type C (APS-C)
- Frame rates (at full resolution): 300fps (10-bit mode) and 140fps (12-bit mode)
- Output interface: 64 LVDS outputs at 600Mbps
- Sensitivity: 4.17V/lux.s
- Conversion gain: 0.075LSB/e-
- Full well charge: 13.5Ke-
- Dark noise: 13e-RMS
- Dynamic range: 60dB
- Signal to noise ratio (SNR) max: 41.3dB
- Parasitic light sensitivity: 1/50000
- Dark current: 125e-/s (25°C)
- Fixed pattern noise: <1LSB (<0.1% of full swing)
- Supply voltage: 1.8V / 3.3V
- Power: 3000mW
- Operating temperature: -30°C to +70°C
- Package options: ceramic 237 pins uPGA
Block Diagram
Additional Resources
Veröffentlichungsdatum: 2015-12-17
| Aktualisiert: 2022-03-11
