Analog Devices Inc. MAX98050 Audio-CODEC

Der Analog Devices MAX98050 Audio-CODEC ist ein stromsparendes Hochleistungs-Bauteil mit integrierten digitalen Filtern mit geringer Latenz für drahtlose Hearables, Headsets und Kopfhörer. Der MAX98050 verfügt über einen Mono-Wiedergabekanal mit einem 5-Band-Bi-Quad-Equalizer und einem vollständig differenziellen Hybrid-Kopfhörerverstärker der Klasse AB/D mit hohem Wirkungsgrad. Der Playback-Kopfhörerverstärker ist für extrem niedrige Ausgangsrauschpegel und einen minimierten Ruhestromverbrauch optimiert, während gleichzeitig der Wirkungsgrad der Ausgangsleistung maximiert wird.

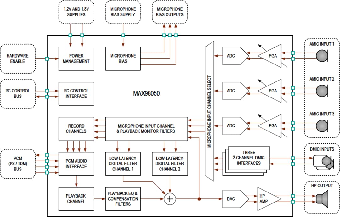
Der MAX98050 enthält drei Mikrofon-Eingangskanäle, die Sprach-, Umgebungs- und Anti-Rausch-Aufnahmeanwendungsfälle unterstützen können. Jeder Kanal kann einzeln von einem externen analogen oder digitalen Mikrofon aufnehmen und dann Audiodaten sowohl zu den Aufnahmekanälen als auch zu den internen digitalen Filterkanälen mit niedriger Latenz leiten. Ein vierter Aufnahmekanal zur digitalen Audio-Schnittstelle wird bereitgestellt, um dem Host die Überwachung der digitalen Wiedergabekanalausgangsdaten zu ermöglichen.

Zwei digitale Filterkanäle mit niedriger Latenz werden zur Unterstützung einer großen Auswahl von Anwendungsfällen bereitgestellt. Dazu gehören Rauschunterdrückungsapplikationen (Störgrößenaufschaltung, Rückkopplungs- und Hybrid-Filterprofile), sowohl Sprach- als auch Umgebungs-Verbesserungs- und Transparenzapplikationen sowie Sidetone-Applikationen. Jeder Kanal bietet einen digitalen 12-Band-Bi-Quad-Filter, eine DRC- oder Limiterstufe, einen digitalen Lautstärkeregelungsblock und einen Ultraschallfilter. Darüber hinaus wird ein dritter interner digitaler Filterkanal im Wiedergabekanal bereitgestellt, der für eine Wiedergabekorrektur und/oder allgemeine Feedback-Kompensations-Filter aufgebaut ist. Dieser Kanal enthält einen 10-Band-Bi-Quad-Filter und einen digitalen Lautstärkeregelungsblock. Um dynamische oder adaptive Filter und Anwendungsfallübergänge zu unterstützen, bieten die Biquad-Filter und Lautstärkeregler Bankprofile, die ohne Unterbrechung der Audiowiedergabe aktualisiert/ausgetauscht werden können.

Die flexible digitale Audioschnittstelle unterstützt gängige PCM-Audiodatenformate, wie z. B. I2S, linksbündiges und TDM-Timing mit 16-Bit-, 24-Bit- oder 32-Bit-Datenwort- und Kanallängen. Die PCM-Schnittstelle unterstützt Wiedergabeabtastraten von 8 kHz bis 192 kHz und zeichnet Abtastraten von 8 kHz bis 48 kHz auf. Das Bauteil benötigt externe Bit- und Frame-Takte, beseitigt jedoch die Notwendigkeit für einen externen Hochgeschwindigkeits-Mastertakt.

Der Audio-CODEC MAX98050 von Analog Devices ist in einem kleinen 6,7 mm2 WLP32-Gehäuse mit einer niedrigen 0,5 mm-Höhe erhältlich und eignet sich hervorragend für enge Formfaktoren. Das Bauteil arbeitet über einen erweiterten Temperaturbereich von -40 °C bis +85 °C.

Merkmale

  • Digitale Filterkanäle mit niedriger Latenz
    • Abtastratenoptionen: 96 kHz, 192 kHz und 384 kHz
    • Kanal-Unterstützungsapplikationen, einschließlich Feed-Forward (FF) und Feedback (FB), aktive Rauschunterdrückung (ANC), Umgebungs-/Sprachverbesserung und Transparenz sowie Wiedergabekorrektur
    • Filter, die reibungslose, dynamische Übergänge und Aktualisierungen ohne Unterbrechung der Wiedergabe ermöglichen
  • Mono-Kopfhörer-Wiedergabekanal
    • Hybrid-Verstärker der Klasse AB/D mit hohem Wirkungsgrad
    • Wiedergabe-Dynamikbereich: 114 dB
    • 2,55 mW PQ (fS = 48 kHz, kein Noise-Gate)
    • 1,9 mW PQ (fS = 48 kHz, mit Noise-Gate)
  • Drei Mikrofonaufnahmekanäle
    • Analoge oder digitale Mikrofoneingänge
    • Dynamikbereich (AMIC einendig): 107,0 dB
    • 113,0 dB Dynamikbereich (AMIC differential))
    • 5,3 mW PQ (fS = 16 kHz, 2 AMIC-Aufnahme)
    • 2,1 mW PQ (fS = 16 kHz, 2 DMIC-Aufnahme)
  • Wiedergabe mit ANC-Filterprofil (fS = 192 kHz)
    • 9.85mW PQ (AMIC FF+FB Profil)
    • 6,7 mW PQ (nur AMIC FF-Profil)
    • 7,0 mW PQ (DMIC FF+FB-Profil)
  • Vollständige Wiedergabe-Leistung bei 1 % THD+N:
    • 31,0 mW in 32 Ω (1 VRMS -Endwert-Modus)
    • 15,0 mW in 32 Ω (reduzierter Schwingungsmodus)
    • 61,0 mW in 16 Ω (1 VRMS -Endwert-Modus)
  • Flexible digitale I2S-/TDM-Audioschnittstelle
    • Unterstützung für 16-, 24- und 32-Bit-Audiodaten
    • Wiedergabe-Abtastraten von 8 kHz bis 192 kHz
    • Kein Hochgeschwindigkeits-Mastertakt erforderlich
  • Audio-CODEC-Evaluierungsplattform verfügbar, enthält das ADI Referenz-Headset-Design
  • WLP36-Gehäuse mit einem 4,0 mm-Rastermaß und den Abmessungen 6,7 mm x 6,7 mm x 0,5 mm

Applikationen

  • Echte drahtlose Hearables und Headsets
  • Stereo-BLUETOOTH®-Headsets und -Kopfhörer
  • BLUETOOTH-Mono-Ohrhörer
  • PSAP-Geräte und Hörassistenz-Geräte
  • VR/AR-Headsets und Kopfmontage-Bauteile

Videos

Blockdiagramm

Blockdiagramm - Analog Devices Inc. MAX98050 Audio-CODEC

Gehäuseabmessungen

Schaltungsanordnung - Analog Devices Inc. MAX98050 Audio-CODEC
Veröffentlichungsdatum: 2020-12-01 | Aktualisiert: 2024-07-31