Arduino Nicla Sense ME
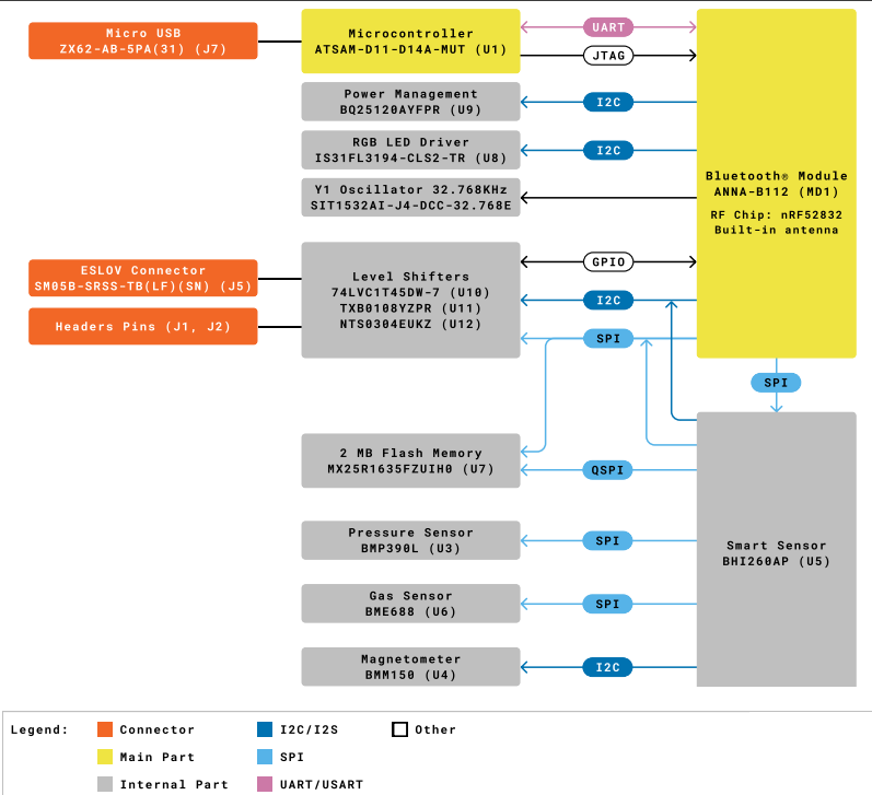
Das Nicla Sense ME von Arduino ist ein winziges, stromsparendes Tool für intelligente Sensorlösungen. Das Bauteil lässt sich einfach in das Arduino-Ökosystem integrieren und skalieren. Die Platine kombiniert vier hochmoderne Sensoren – BHI260AP BMM150 BMP390 und BME688 – von Bosch Sensortec.Merkmale
- Winzige Größe voller Funktionen
- Geringe Leistungsaufnahme
- Erweiterung von bestehenden Projekten um neue Sensorfunktionen
- Im Batteriebetrieb wird es zu einem komplett eigenständigen Board
- Leistungsstarker Prozessor für Edge-Intelligenz
- Misst Bewegungs- und Umgebungsparameter
- Robuste Hardware, einschließlich industrietauglicher Sensoren mit eingebetteter KI
- BLE-Anschlussfähigkeit maximiert die Kompatibilität mit professionellen und Verbraucherendgeräten
- 24/7-Sensordatenverarbeitung bei extrem niedrigem Stromverbrauch
Edge Impulse Ressourcen
Videos
Blockdiagramm
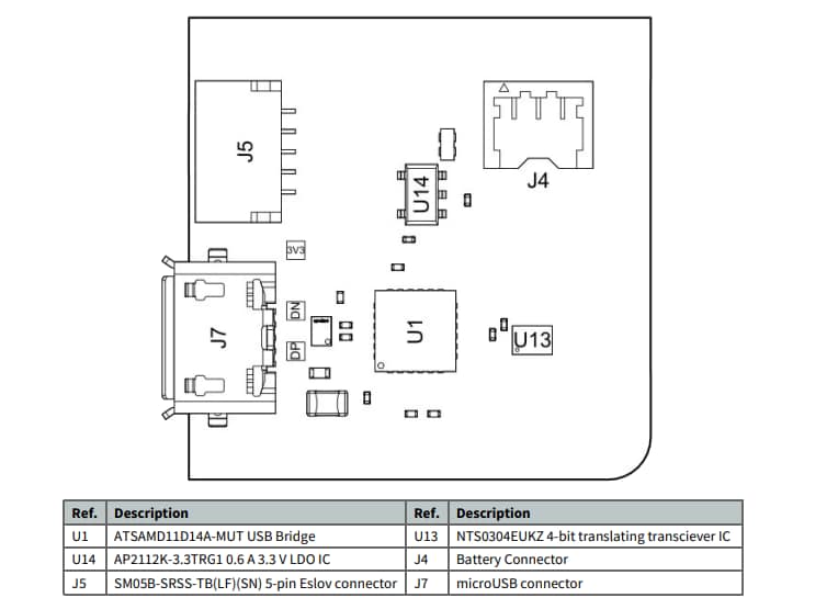
Vorderansicht
Rückansicht
Veröffentlichungsdatum: 2022-05-04
| Aktualisiert: 2025-08-04
