Diodes Incorporated PI3EQX1002B Linearer 10Gbit/s-USB-3.1-ReDriver™
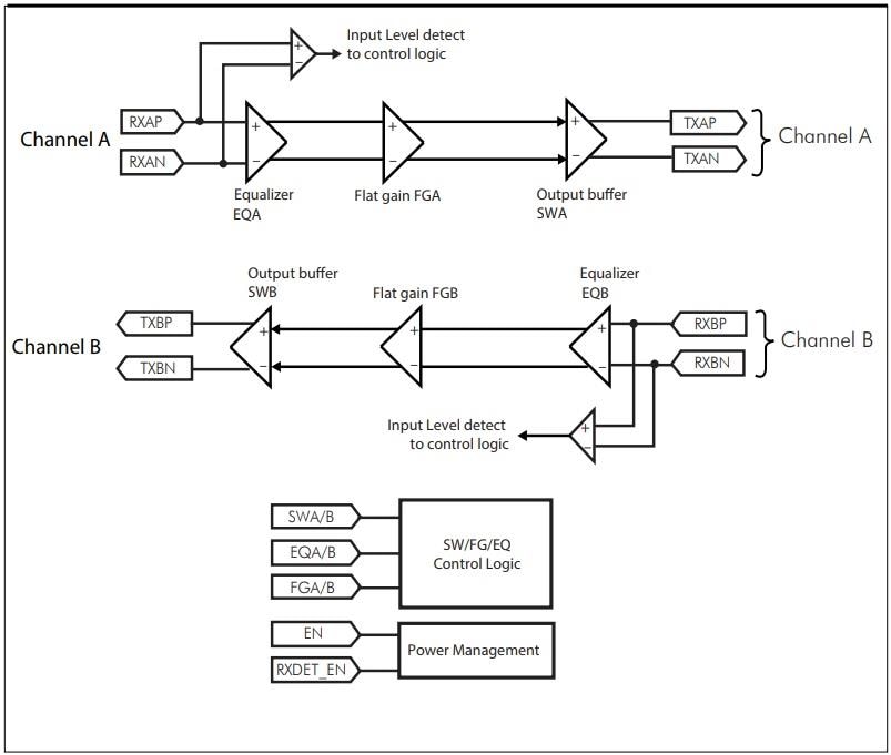
Der Diodes Inc./Pericom PI3EQX1002B lineare 10GBit/s-USB-3.1-ReDriver ist ein leistungsstarker USB-3.1- und USB-3.0-kompatibler, einpoliger Anschluss. Der PI3EQX1002B lineare ReDriver wurde speziell für das USB3.1-Protokoll entwickelt. Der Redriver bietet einen seriellen 5Gbit/s- und 10Gbit/s-Link mit linearem Equalizer und Einzelversorgungsspannung von 3,3 V. Das PI3EQX1002B Bauelement bietet programmierbare Entzerrung, lineare Aussteuerung und flache Verstärkung zur Optimierung der Leistung. Funktionen umfassen differentielle 100Ω-CML-I/Os, eine automatische Empfängererfassungsfunktion und einen automatischen „Ruhe“-Modus für ein adaptives Leistungsmanagement. Die PI3EQX1002B-Treiber eignen sich bestens für externe Speicherbausteine, PC-Monitore, Laptops und Smartphones.Merkmale
- Serieller 5 GBit/s bis 10 GBit/s Link mit linearem Equalizer
- Volle Konformität mit USB-3.1-Super-Speed-Standard
- Zwei Differenzsignalpaare von 10 Gbit/s
- Pin-einstellbare Eingangsempfänger-Equalisation
- Pin-einstellbare lineare Ausgangsschwingung
- Pin-einstellbare Flachverstärkung
- Automatische Empfängererkennung
- USB 3.1 und USB 3.0 kompatibel
- Differentielle CML-E/As von 100 Ω
- Automatischer „Einschlaf“-Modus für die adaptive Energieverwaltung
- Einzelne Versorgungsspannung von 3,3 V
Applikationskreislauf-Diagramm
Weitere Ressourcen
Veröffentlichungsdatum: 2016-11-29
| Aktualisiert: 2022-03-11
