Microchip Technology CEC173x Evaluierungskit (EV42J24A)
Das Microchip Technology CEC173x Evaluierungskit (EV42J24A)) ist ein Evaluierungs- und Development Kit für die CEC173x Trust Shield-Produktfamilie von Plattform-Root-of-Trust-Controllern. Zusammen mit einem TPDS-Tool (Trust Platform Design Suite) unterstützt das Board ein schnelles Prototyping und die Entwicklung von kundenspezifischen Applikationen. Das EV42J24A Kit von Microchip verfügt über einen 84-pin-Sockel, der die Flexibilität zur Evaluierung der CEC1736 oder CEC1734 Bauteile in 84-pin-Gehäusen ermöglicht. Darüber hinaus verfügt das Board über einen MEC1723 Embedded-Controller, der als Host-Prozessor emuliert ist, SPI-Flash-Speicher und Steckverbinder zur Verbindung mit externen Applikationsprozessoren.Das Kit wird mit drei Beispielen der CEC1736-TFLX, CEC1736-TCSM, CEC1734-TFLX und CEC1734-TCSM Trust Shield-Plattform Root-of-Trust-Controller geliefert. Mit den TPDS Konfiguratortools können diese Teile konfiguriert und bereitgestellt werden, um die empfohlenen NIST- und OCP-Sicherheitsfunktionen (sicheres Booten, sicheres Aktualisieren, Krisenwiederherstellung, Bescheinigung, SPI-Überwachung, Übertragung des Eigentums) für die Implementierung von EROT (externe Root of Trust) in Rechenzentren, Telekommunikations- und Industrie-Internet of Things (IoT) -Plattformen und Applikationen zu testen.
Merkmale
- Sockel für CEC173x 84-pin
- Vier Sockel für SPI-Blitzgeräte für den Normalbetrieb
- Ein 16-pin-256Mbit-SPI-Flash für Fehlerfall-demonstration
- Ein USB-UART-/I2C-Anschluss für CEC1736
- Ein USB-UART-Anschluss für MEC1723
- BMC-host-Stiftleiste
- CPU-host-Stiftleiste
- Debugging und Programmierung
- Eine 1x8 PICKIT4-Stiftleiste für CEC173x
- Eine 1x8 PICKIT4-Stiftleiste für MEC1723
- GPIOs/I2C-Stiftleisten für optionale Anpassungsentwicklung
- Stromversorgung des Boards mit Micro-USB-Kabeln oder einem +5 V Netzadapter (im Lieferumfang nicht enthalten)
Applikationen
- Rechenzentren
- Telecom/5G
- Embedded Computer
- Netzwerke/IoT
- Industrieapplikationen
Lieferumfang Kit
- EV42J24A - CEC1736 gesockeltes 84-pin-development board
- Drei Muster von jedem der folgenden Bauteile
- CEC1736 TrustFLEX proto-Bauteile (CEC1736-SO-I/2ZW-TFLX-PROTO)
- CEC1736 TrustCUSTOM proto-Bauteile (CEC1736-SO-I/2ZW-TCSM-PROTO)
- CEC1734 TrustFLEX proto-Bauteile (CEC1734-SO-I/2ZW-TFLX-PROTO)
- CEC1734 TrustCUSTOM proto-Bauteile (CEC1734-SO-I/2ZW-TCSM-PROTO)
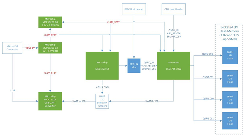
Blockdiagramm
Veröffentlichungsdatum: 2024-12-13
| Aktualisiert: 2025-02-20
