STMicroelectronics SPC57 M Line MCU
STMicroelectronics SPC57 M Line MCUs sind für Applikationen in Automotive-Antriebsstrangsteuerungen bestimmt. Dazu gehören Vierzylinder-Benzin- und Dieselmotoren, Fahrwerksteuerung, Getriebesteuerung, Lenken und Bremsen sowie Low-End-Hybridapplikationen. Die Familie erfüllt ASIL-A-Konformität nach ISO 26262.Merkmale
- 1 Haupt-CPU, Einzelausgabe, 32-Bit-CPU-Core-Komplex (e200z2)
- Konformität mit eingebetteten Spezifikationen für die Leistungsarchitektur
- Erweiterung des Befehlssatzes, die eine Codierung mit variabler Länge (VLE) ermöglicht und eine Mischung aus 16-Bit- und 32-Bit-Anweisungen codiert, um die Footprint-Größe zu reduzieren
- Fließkomma-Betriebsabläufe mit einfacher Präzision
- Saturation Instructions Extension, die die PowerISA Integer Saturation (ISAT) mit skalarer Sättigungsarithmetik unterstützt.
- 1568 KB (1536 KB Code Flash + 32 KB Data Flash) On-Chip-Flash-Speicher
- Unterstützung mehrerer Blöcke für die EEPROM-Emulation
- RWW zwischen EEPROM-Daten und Code-Flash-Speicher
- 64 KB Universal-Daten-SRAM
- Systemspeicherschutzeinheit (SMPU)
- 16-Kanal-Direct-Memory-Access-Controller (eDMA) mit Zweikanal-Multiplexern für bis zu 60 DMA-Quellen
- Unterbrechungssteuerung (INTC) unterstützt bis zu 1024 Unterbrechungsquellen (alle sind nicht zugewiesen)
- Systemtimer-Modul (STM)
- 2 Software-Watchdog-Timer (SWT)
- 2 Periodische Interrupt-Timer (PIT)
- 1 PIT mit vier Standard 32-Bit-Timer-Kanälen
- 1 PIT mit zwei 32-Bit-Timer-Kanälen, die zu einem 64-Bit-Kanal kombiniert werden können
- Einphasen-Regelschleife mit stabilem Taktbereich für Peripherie und Core (PLL)
- Einzel-Crossbar-Schalterarchitektur ermöglicht den Parallelzugang auf Peripheriegeräte, Flash-Speicher oder RAM aus mehreren Busmastern
- Systemintegrationseinheit-Lite (SIUL2)
- Boot Assist Flash (BAF) unterstützt die werksseitige Programmierung mit einem seriellen Bootload. Das UART Serial Boot Mode-Protokoll (physische Schnittstelle (PHY) kann beispielsweise UART und CAN sein).
- PASS-Modul (unterstützt 256-Bit JTAG-Passwortschutz)
- Bauteile-Lebenszyklusüberwachung
- Generisches Timer-Modul (GTM101)
- Erweitertes Analog-Digital-Wandlersystem mit:
- Drei 12-Bit-SAR-Analogwandler
- Ein 16-Bit-Sigma-Delta-Analogwandler
- Dezimierungseinheit zur Unterstützung der SD-ADC-Datenkonditionierung
- Ein deseriales serielles Peripherieschnittstellenmodul (DSPI)
- Zwei LIN- und UART-Kommunikationsschnittstellen-Module (LINFlexD)
- Ein µs-Buskanal (besteht aus einem DSPI und LINFlexD)
- 4 SENT-Kanäle (Single Edge Nibble Transmission)
- Zwei modulare Controller-Area-Netzwerk-Module (M_CAN)
- 1-Taktgeber-Kalibrierung an CAN-Einheit (CCCU)
- Schneller Ethernet-Controller (FEC)
- Schnelle asynchrone serielle Transmission (LFAST)
- Nexus Entwicklungsschnittstelle (NDI) gemäß der IEEE-ISTO 5001-2003 Norm mit teilweiser Unterstützung des 2010-Standards
- Unterstützung für Bauteil- und Board-Tests gemäß Joint Test Action Group (JTAG) (IEEE 1149.1 und IEEE 1149.7)
- On-Chip-Spannungsreglercontroller regelt die Versorgungsspannung für Core-Logic auf 1,2 V
- Selbsttest-Funktion
Videos
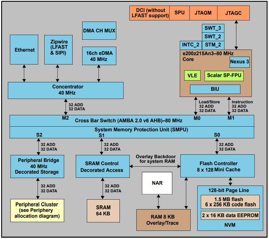
Blockdiagramm
Weitere Ressourcen
Veröffentlichungsdatum: 2018-12-03
| Aktualisiert: 2023-02-27
