Texas Instruments DLPLCR99EVM Evaluierungsmodul
Das DLPLCR99EVM Evaluierungsmodul von Texas Instruments enthält den 0,99" 4 K Typ-A DMD mit 4.096 x 2.176 Mikrospiegeln und einem Rastermaß von 5,4µm. Der DLP991U DMD liefert ~8,9 Mio. Pixel mit einer hohen Auflösung und einem großen Belichtungsbereich. Das TI DLPLCR99EVM Evaluierungsmodul, gepaart mit dem DLP991U DMD, ermöglicht es Anwendern, schnelle Musterraten bei verschiedenen Bittiefen und Belichtungszeiten zu erzielen, wie sie für industrielle Anwendungen erforderlich sind.Merkmale
- DLP991UFLV DMD hat 4.096 x 2.176 Spiegel mit einem Rastermaß von 5,4 µm
- Unterstützt 400 nm bis 700 nm mit 1-Bit-Musterraten bis zu 12.390 Hz
- Das DMD-Board hat Befestigungslöcher für eine bequeme Montage
Applikationen
- Lithografie-Anwendungen
- Direkte Bildgebung
- Flachbildschirm
- Herstellung von gedruckten Leiterplatten
- Hochgeschwindigkeitsbildgebung und -anzeige
- 3D-Bildgebung
- Erweiterte Realität und Informationseinblendung
- Industrie
- 3D-Druck
- 3D-Scanner für die industrielle Bildverarbeitung
- Qualitätskontrolle
Layout
Hardware-Komponenten
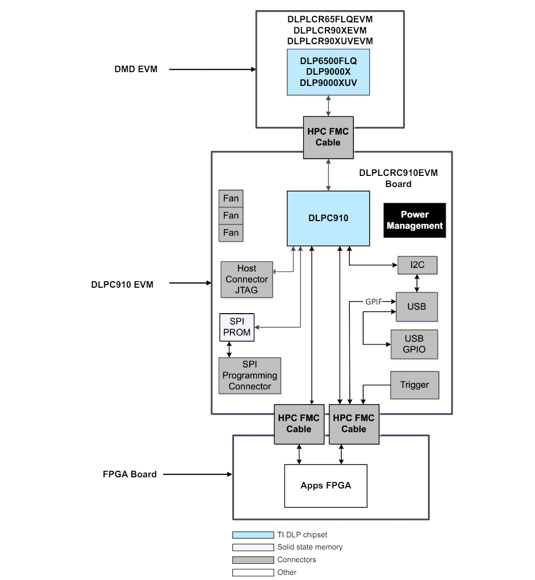
Blockdiagramm
Veröffentlichungsdatum: 2024-04-19
| Aktualisiert: 2024-05-13
