Texas Instruments MMWAVEICBOOST Trägerkarten-Plattform

Die MMWAVEICBOOST Trägerkarten-Plattform von Texas Instruments ermöglicht die schnelle Evaluierung eines mmWave-Sensors, indem sie eine modulare Schnittstelle zu den verschiedenen Sensor- und Antennen-Kits bietet. Diese Trägerkarte ermöglicht Debugging, Emulation und eine direkte Schnittstelle zu mmWave-Tools über eine USB-Verbindung. Die Erfassung von Analog-Digital-Wandler-Rohdaten (ADC) kann durch Kopplung mit einem DCA1000EVM Echtzeit-Datenerfassungsadapter (separat erhältlich) aktiviert werden. Die MMWAVEICBOOST von Texas Instruments enthält eine LaunchPad™Development Kit Schnittstelle für erweiterte Konnektivität, wie Power over Ethernet (PoE), Wi-Fi ®, Sub-GHz und mehr.

Merkmale

  • Modulare Konnektivität zum mmWave-Antennen-Einsteckmodul
  • BoosterPack™-Plug-in-Modulschnittstelle
  • Debugging und Emulation über On-Board-XDS110
  • DCA1000EVM-Schnittstelle für die Erfassung von ADC-Rohdaten
  • Kompatibel mit den Tools von mmWave studio (MMWAVE-STUDIO), einschließlich des mmWave Demo-Visualisierers (MMWAVE-DEMO-VISUALIZER)

Lieferumfang Kit

  • MMWAVEICBOOST Trägerkarte
  • Garantiekarte (Haftungsausschlussblatt)
  • Abstandshalter
  • Schrauben und Muttern
  • 3-Fuß-USB-Kabel (0,91 m)
  • Kurzanleitung

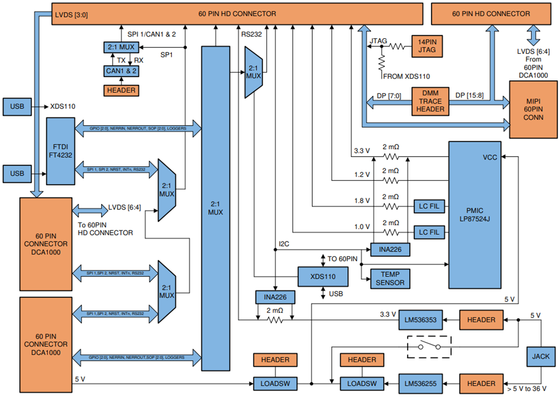
Blockdiagramm

Blockdiagramm - Texas Instruments MMWAVEICBOOST Trägerkarten-Plattform
Veröffentlichungsdatum: 2020-08-17 | Aktualisiert: 2024-08-12